【技术分享】华为防火墙多出口接入到Internet
发布作者:微思网络 发布时间:2023-03-24 浏览量:0次
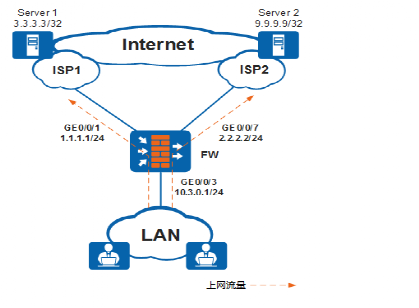
图1 ISP选路组网图
1.为ISP1和ISP2链路分别新建一个健康检查。
选择“对象 > 健康检查”,在“健康检查列表”区域单击“新建”,为ISP1链路新建一个健康检查。
单击“新建”,为ISP2链路新建一个健康检查。
2.制作isp1.csv和isp2.csv两个ISP地址文件,将Server 1的IP地址3.3.3.3写入isp1.csv文件中;将Server 2的IP地址9.9.9.9写入isp2.csv文件中,并上传到FW上。
选择“网络 > 路由 > 智能选路”,在“运营商地址库”页签,单击“导入”。
为ISP1和ISP2分别创建运营商名称isp1_ifgroup和isp2_ifgroup,并导入对应的ISP地址文件。
3.配置接口GigabitEthernet 0/0/1和GigabitEthernet 0/0/7的IP地址和网关地址,加入Untrust安全区域,选择所属运营商,启用运营商路由,并应用对应的健康检查。
选择“网络 > 接口”,单击待配置的接口所在行的
4.配置接口GigabitEthernet 0/0/3的IP地址,并加入Trust安全区域。
选择“网络 > 接口”,单击待配置的接口所在行的。
5.配置Trust到Untrust区域的安全策略,允许企业内网用户访问外网资源。假设内部用户网段为10.3.0.0/24。
选择“策略 > 安全策略 > 安全策略”,单击“新建安全策略”。


